
Несколько дней бьюсь, все идеи кончились.
На примере демобазы БУХ30.
В конфигурации есть поставляемый профиль групп доступа "Бухгалтер"
Есть пользователь Иванов, который добавлен только в группу связанную с этим профилем.
Пользователь Иванов открывает журнал документов "ЖурналОпераций" и видит все графы журнала.
Потом в профиле групп доступа "Бухгалтер" отключаем роль ДобавлениеИзменениеДепонированнойЗарплаты (документы, которые зависят от этой роли ДепонированиеЗарплаты и СписаниеДепонированнойЗарплаты)
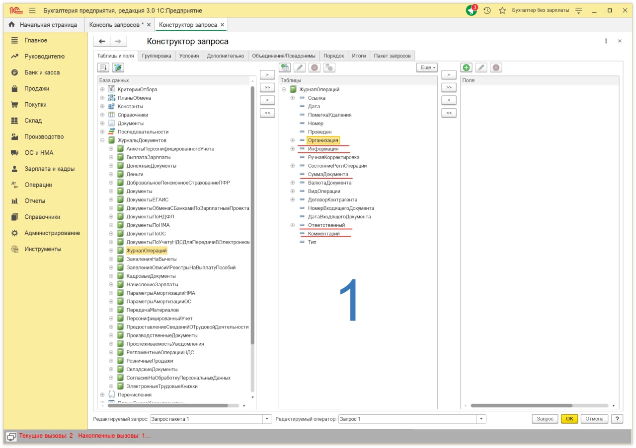
После отключения роли, пользователь Иванов снова открывает журнал документов "ЖурналОпераций" и видит что в журнале исчезли пять колонок (Организация, Информация, СуммаДокумента, Ответственный, Комментарий)
Вопрос почему исчезают колонки в журнале документов?
В демобазе БУХ 30 нет ни одного документа Депонирование Зарплаты и Списание Депонированной Зарплаты и это добавляет непонимания причины.
Иллюстрация на скриншотах:
1 - профиль "Бухгалтер" содержит все роли по умолчанию
2 - из профиля "Бухгалтер" уд