Size: a a a

1С, БСП, DevOps и Архитектура

2021 August 13

AK

Andrey Kaygorodov ak... in 1С, БСП, DevOps и Архитектура
Это "Фреймворк для расширений 1С". Там много всяких возможностей, нет времени документацию написать
источник

AK

Andrey Kaygorodov ak... in 1С, БСП, DevOps и Архитектура
Главная фича - обработка событий без заимствования форм, объектов и модулей
источник

1P

1C Programmer in 1С, БСП, DevOps и Архитектура
"Главная фича - обработка событий без заимствования форм, объектов и модулей" ???????? это разве возможно? или вы не о том пишите
источник

AK

Andrey Kaygorodov ak... in 1С, БСП, DevOps и Архитектура
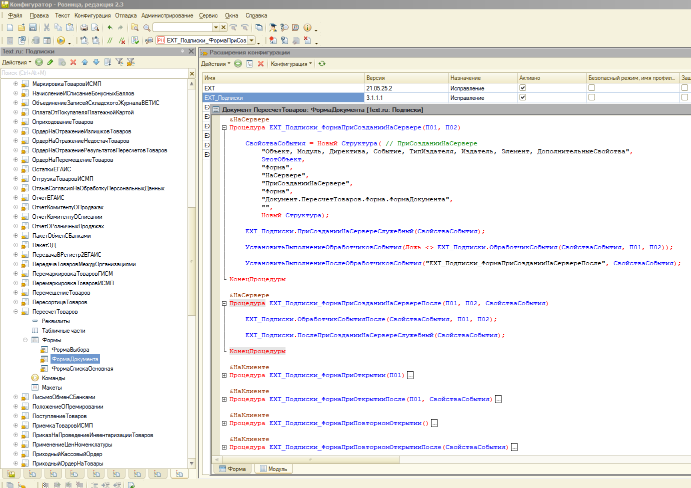
Именно об этом. Смотрите, была задача, в Рознице, в документе "Пересчет товаров" после сканирования штрихкода автоматически  заполнять колонки цена и остаток (они в типовом решении заполняются по кнопке). Было сделано расширение, в котором только одна обработка.  Ничего из типовой не заимствуются. Нужные подписки на события перечислены в модуле менеджера (см. скриншот)
источник

AK

Andrey Kaygorodov ak... in 1С, БСП, DevOps и Архитектура
Так как это клиентские события, то обработчики расположены в модуле формы "Подписки" этой же обработки
источник

1P

1C Programmer in 1С, БСП, DevOps и Архитектура
я наверное тупой. если из типовой вы ничего не заимствуете, то в расширении ничего и не выполнится же.
источник

1P

1C Programmer in 1С, БСП, DevOps и Архитектура
можно по проще пример. есть конфа. в ней 1 справочник номенклатура. надо что то в форме элемента поменять. как вы это сделаете в расширении без заимствования?
источник

AK

Andrey Kaygorodov ak... in 1С, БСП, DevOps и Архитектура
Заимствования есть - они сделаны фреймворком автоматически в служебном расширении (ЕХТ_Подписки). При возникновении события, фреймворк рассылает описание события всем кто на это событие подписан. Разработчику не надо об этом беспокоится.
источник

1P

1C Programmer in 1С, БСП, DevOps и Архитектура
а как фреймвор ловит все события? не понял.
источник

1P

1C Programmer in 1С, БСП, DevOps и Архитектура
я не прикапываюсь. просто мне очень актуально, хочу понять и у себя ваше решение применять
источник

AK

Andrey Kaygorodov ak... in 1С, БСП, DevOps и Архитектура
Я расширении сделаю обработку, в ней сделаю подписку на событие "ПриСозданииНаСервере" и в обработчике события сделаю изменения. Сам форму к себе я не заимствую.
источник

1P

1C Programmer in 1С, БСП, DevOps и Архитектура
источник

AK

Andrey Kaygorodov ak... in 1С, БСП, DevOps и Архитектура
Фреймворк при первом запуске или после обновления конфигурации автоматически создает служебное расширении (ЕХТ_Подписки) по метаданным конфигурации.
источник

1P

1C Programmer in 1С, БСП, DevOps и Архитектура
пожалуйста, можете показать на этом примере. там один справочник, одна кнопка. сделайте чтоб по нажатию этой кнопки дополнительно что нибудь типа сообщить("тест2")
источник

1P

1C Programmer in 1С, БСП, DevOps и Архитектура
Коллеги, кто-нибудь понимает о чем тут речь идет? если пустая конфа со справочником. там одна кнопка с процедурой сообщить("тест1"). Как сделать расширение без заимствования формы, чтобы при нажатии показывалось тест1 и дополнительно тест2?
источник

AK

Andrey Kaygorodov ak... in 1С, БСП, DevOps и Архитектура
Фреймворк при первом запуске или после обновления конфигурации автоматически создает служебное расширении (ЕХТ_Подписки) по метаданным конфигурации. В нем одном АВТОМАТОМ заимствована вся конфа. Фреймворк получает событие и рассылает подписчикам.
источник

1P

1C Programmer in 1С, БСП, DevOps и Архитектура
ааа. так формы заимствованы. все ясно. расходимся. спасибо
источник

AK

Andrey Kaygorodov ak... in 1С, БСП, DevOps и Архитектура
вот что находится внутри служебного расширения
источник

AK

Andrey Kaygorodov ak... in 1С, БСП, DevOps и Архитектура
Заимствованы, но не разработчиком.
источник

KH

Konstantin Heinrich in 1С, БСП, DevOps и Архитектура
Добрый день, Андрей
А у вас есть где-то статья, описание этого механизма или сам продукт на гитхабе? Я почитал переписку, сам всего не понял, но звучит очень интересно. В частности хочется узнать, как расширение автоматически изменяется при обновлении базы?
источник