Size: a a a

2020 November 12
SeoForge
источник
SeoForge
источник
SeoForge
источник
SeoForge
источник
SeoForge
источник
SeoForge
источник
SeoForge
источник
SeoForge
источник
SeoForge
источник
SeoForge
источник
2020 November 13
SeoForge
Видео — мощное оружие предпринимателя

Сколько раз на переговорах с клиентом я слышал от Игоря рекомендацию: «Снимайте ролики, это будет классным усилителем презентации вашего продукта». Но дальше обсуждений, как правило, дело не доходит.

Думаю, проблема в том, что предприниматели считают, что это несерьезно. Смею предположить, что рассуждения примерно такие: «Не до развлечений сейчас! Более важных дел хватает. Сделаем после того, как все остальные процессы наладим...». Если я был бы вашим конкурентом, то обрадовался бы, что вы так думаете.

А теперь о том, как делать надо. Предприниматель Рустем занимается производством мебели. Он не профессиональный блогер или видеограф. Но это не помешало ему просто сделать классный ролик и рассказать своим потенциальным клиентам о том, какие существуют способы обмана при создании мебели для кухни.

Разрушьте убеждения, что видеоролики и контент-маркетинг не для вас. Это инструменты современного маркетинга. Если этого не делаете вы, это сделают ваши конкуренты и получат преимущество на рынке.

#контентМаркетинг

***
Кворк - маркетплейс фриланс-услуг от 500 рублей для вашего бизнеса
источник
2020 November 17
SeoForge
Шаблон запроса для Yandex Wordstat, который выделит вопросительные запросы

Удобно использовать, чтобы понять, что интересует людей в рамках темы. Также пригодится при отборе идей для написания статей в блог.

(+как|+где|+зачем|+что|+сколько|+почему|+куда|+кто|+чей|+когда|+какой|+какая|+какое|+какие|+который|+которая|+которое|+которые|+сколько|+скольких|+скольким|+сколько|+сколькими|+чей|+чья|+чьё|+чьи|+чей|+чьего|+чьему|+чьём|+чьих) шины

Как использовать?

1. Открываем https://wordstat.yandex.ru/
2. Вводим в строку поиска формулу + нужное слово или фразу

Примеры
▫️(+как|+где| ... |+чьих) холодильник
▫️(+как|+где| ... |+чьих) ремонт
▫️(+как|+где| ... |+чьих) создать сайт

3. Получаем список запросов

#Инструменты #SEO
источник
2020 November 19
SeoForge
Запускаем блог на WordPress: что да как

Исчерпывающий гайд — как запустить блог на WordPress. Рассказываем обо всем от выбора тематики до продвижения.

Подборки плагинов, тем, идей и ответы на самые каверзные вопросы о раскрутке, выборе тем и заработке из блога — всё, как вы любите.

Читать всем, кто:
▫️ думает, а стоит ли оно того;
▫️ хочет чем-то поделиться с миром, осталось только найти платформу;
▫️ хочет увеличить свои продажи за счет контент-маркетинга;
▫️ уже завел блог — все ли возможности для продвижения и монетизации вы используете?

#WordPress #СтроимSEOблог #контентМаркетинг

***
Кворк - маркетплейс фриланс-услуг от 500 рублей для вашего бизнеса
источник
2020 November 20
SeoForge
Разборы посадочных страниц — выпуск #2

В 🎬новом видео мы разобрали следующие 5 сайтов:

▪️sirius-salon.by
▪️www.zakolki.kiev.ua
▪️купитьпамятник.рф
▪️makeball.by
▪️school.kpmountainclub.ru

Владельцев сайтов просим дать обратную связь под роликом на YouTube, была ли информация полезна.

Чтобы получить такой же разбор, оставляйте заявку в нашем боте. Подробная информация в этом посте.

#разборыПосадочных #видео
источник
2020 November 25
SeoForge
Две стратегии в SEO

1. Удар по площади

Когда будет актуальна: Когда есть объем ниши (много поисковых запросов под разные услуги или товары).

В такой ситуации имеет смысл сделать сразу много страниц, уделяя внимание именно количеству, а не качеству. Я не имею ввиду, что страницы должны быть ужасные, но детально прорабатывать каждую на этом этапе не имеет смысла. На подобных страницах продвигаются низкочастотные запросы, которые люди редко запрашивают в сети. Но конкуренция по ним ниже и выйти в ТОП легче даже с шаблонными решениями.

Примером такой ниши может стать «Ремонт техники». Здесь множество марок оборудования и разнообразные услуги. В итоге у нас получится объем страниц:

▪️Ремонт кондиционера Ballu
▪️Техническое обслуживание котла Kiturami
▪️Заправка холодильника Zanussi
▪️и т.д.

Даже если каждая 3-яя подобная страница будет приносить 1 трафика в день (а их мы создадим 300-500 штук), то это создаст объем поискового трафика и принесет продажи.

Эта стратегия больше работает в Яндекс, а вот Google к ней относится прохладно.

2. Точечная прокачка

Когда будет актуальна: Когда у компании мало услуг и основной объем трафика могут принести всего 2-3 посадочные страницы.

В такой ситуации нам нужно биться за ТОП по конкретным ключам и страницам. Тут вступает в дело детальная проработка страниц. Нам нужно сделать самую полезную для пользователя страницу, которая будет лучше чем у конкурентов. Она должна ответить на все поисковые запросы, которые мы собираемся на ней продвигать. Помимо этого необходимо подключать точечную прокачку страницы внешними ссылками, чтобы повышать её авторитет в глазах поисковой системы. И сложность в том, что конкуренты делают то же самое.

Примером такой ниши может стать «Хранение вещей в боксах». В данной нише основной объем поискового трафика приносят страницы «Хранение вещей», «Хранение шин» и «Хранение мебели». Можно нарастить страницы под конкретный тип вещей, но их будет не более 30 штук, а частотность поисковых запросов очень низкая. Тут даже нарастив страницы, не получишь результат в виде трафика. Поэтому нужно рубиться за ТОП по высокочастотным запросам.

В итоге любое продвижение приходит ко второй стратегии. Даже нарастив страницы и получив трафик (по первой стратегии), вы не будете сидеть без дела, а захотите улучшить результаты и начнете заниматься точечной проработкой. Таким образом помимо объема низкочастотного трафика, присоединится еще и трафик по высокочастотным ключам. Просто в каких-то нишах функция объема есть изначально и ей можно воспользоваться, а в каких-то нет. Чтобы это понять — нужно перед продвижением собрать семантическое ядро (список ключевых запросов).

#SEO #стратегия
источник
2020 November 27
SeoForge
Интернет-магазин на WordPress: The Ultimate Guide

Написали подробнейшее руководство, как создать интернет-магазин на WordPress. (Да! На WordPress можно создавать интернет-магазины!)

В статье отвечаем на все волнующие вопросы: что делать, в каком порядке и сколько денег понадобится для запуска

Бонусом небольшие подборки:
▪️плагины, жизненно важные для интернет-магазинов (не забудьте настроить экспорт в Яндекс.Маркет!)
▪️быстрые и отзывчивые темы для ИМ
▪️примеры интернет-магазинов для вдохновения

Читать тем, кто:
▫️ планирует запускать интернет-магазин — посмотрите в сторону WordPress+WooCommerce;
▫️ уже имеет интернет-магазин, особенно на WordPress — проверьте, все ли вы предусмотрели.

#SEO #WordPress

***
Кворк - маркетплейс фриланс-услуг от 500 рублей для вашего бизнеса
источник
2020 December 03
SeoForge
Квиз: «Какой сеошник вы сегодня?»

🖊
10 вопросов
⏱ 2 минуты на вопрос
🏆 Рейтинг участников

Пройдите тест и узнайте, каким бы вы были сеошником.

Какой сеошник вы сегодня — загадочный Валера, безумный Макс, вдохновленный Игнат или рациональный Олег?

Пройдите тест и узнайте, каким бы вы были сеошником (возможно, кто-то из этих ребят уже устраивается к вам на работу — будьте начеку!)

▪️Рациональный Олег (8-10)
Это мастер своего дела. Честный и имеет ряд твердых принципов, которые выработал за годы работы. В своей работе в первую очередь ориентируется на задачи клиента.

▪️Вдохновленный Игнат (5-7)
Недавно прошел курс по SEO. Хорошо выполняет разовые задачи, много работает и обучается, но пока ему не хватает опыта в стратегии развития проекта, поэтому часто перееоценивает свои возможности.

▪️Загадочный Валера (3-4)
Этот классический образ недобросовестного SEO-специалиста. Таких называют мутными. Его фокус не на результате в виде трафика и продаж, а на собственную выгоду. Он будет обещать золотые горы, лишь бы привлечь клиента. В большинстве случаев имеет слабую компетенцию в SEO.

▪️Безумный Макс (0-2)
Руководствуется статьями о SEO за 2012 год. Практикует накрутки поведенческих факторов и покупку ссылок. Во всем неудачах на проекте обвиняет алгоритмы поисковых систем и кокнурентов.

#квиз
источник
2020 December 04
SeoForge
Выбираем лучшую тему для блога на WordPress

Собрали для вас список лучших тем для блога WP, которые будут актуальны и в 2021 году.

В статье:
▪️рекомендации по выбору темы;
▪️инструменты для проверки скорости сайта;
▪️на какой секунде загрузки сайта кончается терпение посетителя;
▪️обзор 20+ лучших тем для блога.

#WordPress #СтроимSEOблог

***
Кворк - маркетплейс фриланс-услуг для вашего бизнеса от 500 рублей. Поручите задачи фрилансерам и занимайтесь тем, что действительно важно!
источник
2020 December 08
SeoForge
Подборка материалов канала за осень 2020 года

SEO
▪️Как защитить сайт от атаки вирусов? (часть I / часть II)
▪️Как уничтожить свой сайт в попытке сэкономить
▪️SEO не работает или почему все сеошники м*даки
▪️Две стратегии в SEO
▪️Приоритезация работ в SEO

Кейсы маркетолога
▪️Заявки на 6 млн. рублей при рекламном бюджете в 5 000 — кейс в стиле низкопробного инфобизнеса (часть I / часть II)
▪️Маркетолог без сапог

Кейс SeoForge
▪️«SEO на Tilda — ТОП-10 по частотным запросам в нише ремонта и монтажа сплит-систем»

Продвижение компании в интернете:
▪️Универсальное руководство по работе с репутацией в сети
▪️Видео — мощное оружие предпринимателя
▪️Как внедрить CRM и не облажаться?
▪️Исчерпывающее руководство о создании лид-магнита

Лайфхаки:
▪️10 карточек-советов «Как повысить конверсию посадочной страницы»
▪️Шаблон запроса для отбора инфозапросов в Yandex Wordstat
▪️Подборка каталогов для регистрации компании
▪️Как сделать продающий первый экран сайта?
▪️Бесплатный аудит сайта с новым инструментом Ahrefs

Видео:
▪️Разборы посадочных страниц — выпуск #1 / выпуск #2
▪️Как снять позиции своего сайта?
▪️Сделал сайт и что дальше?

Квизы
▪️«Помогите маркетологу продвинуть автосервис и не потерять работу»

Рубрика «вопрос от подписчика»
▪️«Как быть тем кто не располагает бюджетами в 80—100К в месяц на СЕО?...»
▪️«Можете что-то посоветовать или подсказать, есть ли у вас материалы про ключи в тексте?...»

Гайды по WordPress:
▪️Запуск блога
▪️Запуск интернет-магзина
▪️SEO-оптимизация: Robots, Sitemap, Редиректы

Юмор:
▪️У меня только один вопрос: «Что это и зачем это здесь?»

Другие подборки материалов за 2020 год:
▫️Зима
▫️Весна
▫️Лето

#навигация
источник
2020 December 11
SeoForge
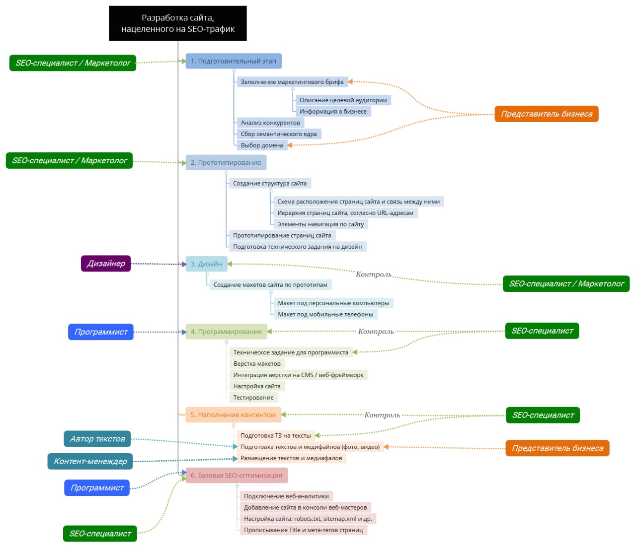
Чаще всего SEO-специалиста привлекают к работе на сайте, когда тот уже полностью разработан.

«Запустим сайт, наполним товарами/услугами, подождем немного, посмотрим на результат, а потом (если трафика много не будет) позовем специалиста по продвижению...»

А потом... Приходит оптимизатор и после аудита сообщает, что все не то и все не так. Его рассказ обычно завершается фразой: «Легче новый сайт разработать, чем переделывать существующий

Чтобы сэконмить силы, деньги, время и идти по более эффективному пути разработки, рекомендуем придерживаться логики, которая изображена на схеме выше.

***
Кворк - маркетплейс фриланс-услуг для вашего бизнеса от 500 рублей. Поручите задачи фрилансерам и занимайтесь тем, что действительно важно!
источник