Size: a a a

DBA - русскоговорящее сообщество

2021 April 21

YS

Yaroslav Schekin in DBA - русскоговорящее сообщество
А я вполне уверен, что работает. ;)
Покажете, что не так?
источник

n

noname.exe in DBA - русскоговорящее сообщество
при запросе на ендпоинт производится поиск в базе по ИД и сравнивается время. Я нахожу нужную запись но из-за временной зоны сервера что-то идет не так
источник

n

noname.exe in DBA - русскоговорящее сообщество
источник

n

noname.exe in DBA - русскоговорящее сообщество
set timezone через Exec() делаю
источник

YS

Yaroslav Schekin in DBA - русскоговорящее сообщество
> при запросе на ендпоинт производится поиск в базе по ИД и сравнивается время.

Это значит, что либо Вы что-то делаете не так, либо десятки тысяч пользователей PostgreSQL до Вас не заметили настолько очевидный bug, понимаете? ;)

> но из-за временной зоны сервера

Хмм... какого сервера?

> что-то идет не так

Но по тому, что Вы показали, совсем не видно, что именно. :(
Вы лог запросов, или SQL-сессию с демонстрацией проблемы можете показать? Т.е. что-то конкретное?
источник

n

noname.exe in DBA - русскоговорящее сообщество
лог запросов или сессию как достать можно? Я не так давно работаю с бд
источник

n

noname.exe in DBA - русскоговорящее сообщество
Я про сервер postgres, там не правильная временная зона стоит
источник

YS

Yaroslav Schekin in DBA - русскоговорящее сообщество
Параметры log_statement или log_min_duration_statement, например. И желательно настроить log_line_prefix так, чтобы была вся полезная информация.

И именно у самого сервера postgres вообще нет временной зоны, между прочим.
источник

A

Alekh0 in DBA - русскоговорящее сообщество
Для логов, чтобы убрать разницу в 3 часа, можно выставить в postgresql.conf

log_timezone = 'UTC-3'
-3 - для времени по МСК, у них таймзоны идут наоборот
источник

LL

Lol Lol in DBA - русскоговорящее сообщество
Ребят, просьба есть кто может помочт нарисовать  бд и инфологичекскую модель?
Не прошу делать, но нужно разобраться,в инете пример не могу найти
источник

А

Александр (Alex)... in DBA - русскоговорящее сообщество
Подскажите это разные вещи?
источник

А

Александр (Alex)... in DBA - русскоговорящее сообщество
источник
2021 April 22

Д

Денис Лёвкин... in DBA - русскоговорящее сообщество
Одно и тоже
источник

NK

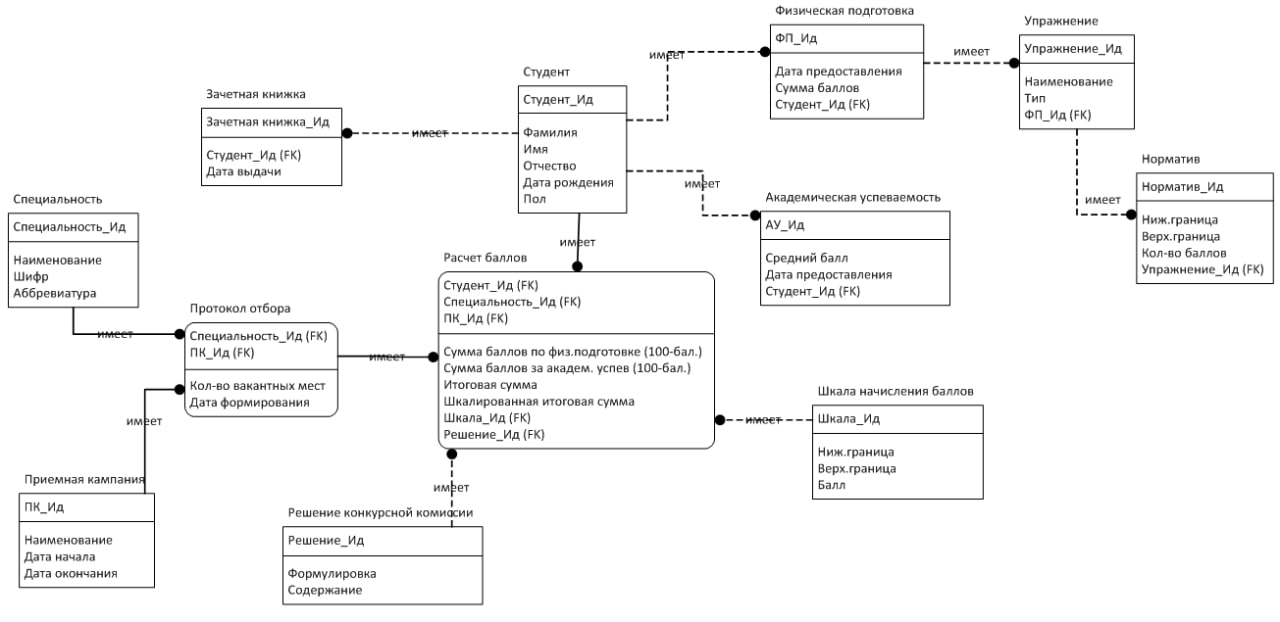
Nikita Kononov in DBA - русскоговорящее сообщество
Добрый день, в продолжение темы. Это фрагмент, но все сущности используемые в подсистеме отразил.
источник

IZ

Ilia Zviagin in DBA - русскоговорящее сообщество
источник

AK

Alex K in DBA - русскоговорящее сообщество
Чо
источник

AK

Alex K in DBA - русскоговорящее сообщество
Нет?
источник

IZ

Ilia Zviagin in DBA - русскоговорящее сообщество
Ты неправ, лучше сделать сотню UNION, только делать надо UNION ALL, а не UNION
источник

IZ

Ilia Zviagin in DBA - русскоговорящее сообщество
Ачё, да что ли?
источник

AK

Alex K in DBA - русскоговорящее сообщество
Вот я и не знаю,  нужны или нет
источник