Size: a a a

HoudiniForGames Chat

2021 September 30

A

Arriva in HoudiniForGames Chat
👍👍👍
источник

A

Arriva in HoudiniForGames Chat
Стало скульптить чуть выше, чем пиковая точка, но дальнейшие изменения max не влияют
источник

IK

Ilya Kuzmichev in HoudiniForGames Chat
покрути forced max значит
источник

A

Arriva in HoudiniForGames Chat
Да, я её и кручу
источник

SD

Shark Dark in HoudiniForGames Chat
кто в вопе разбирается?
источник

SD

Shark Dark in HoudiniForGames Chat
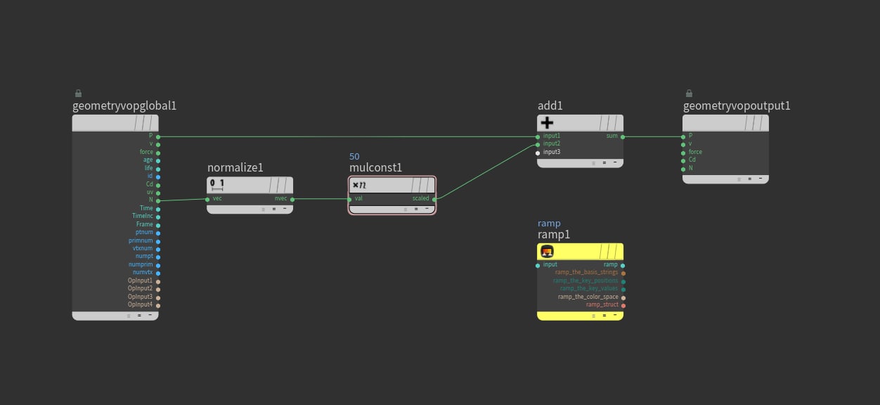
как тут подрубить рампу, чтобы вдоль нормалей точки шевелить и как вынести наверх вопа множитель мультиконст?
источник

SD

Shark Dark in HoudiniForGames Chat
я даже с видосами нихрена не понимаю как это работает
источник

IK

Ilya Kuzmichev in HoudiniForGames Chat
никак, нодой параметр создай флоат и помножь на него нормаль
источник

SD

Shark Dark in HoudiniForGames Chat
а рампу как прикрутить?
источник

IK

Ilya Kuzmichev in HoudiniForGames Chat
рампа уже параметр, ей надо на вход координату подать
источник

SD

Shark Dark in HoudiniForGames Chat
я не понимаю
источник

SD

Shark Dark in HoudiniForGames Chat
ну я ее воткнул, ниче не происходит
источник

IK

Ilya Kuzmichev in HoudiniForGames Chat
потому что какой-то бред
источник

IK

Ilya Kuzmichev in HoudiniForGames Chat
в рампу идет N.x, выходит тоже флот
источник

IK

Ilya Kuzmichev in HoudiniForGames Chat
и суммируется с каждым компонентом P
источник

SD

Shark Dark in HoudiniForGames Chat
ну мне надо как-то по рампе край дороги выдвигать
источник

SD

Shark Dark in HoudiniForGames Chat
чтобы можно было это рампой контролировать
источник

SD

Shark Dark in HoudiniForGames Chat
сейчас у меня там просто обычный Peak
источник

IK

Ilya Kuzmichev in HoudiniForGames Chat
ну и напиши во врангле
v@P += v@N*chf("A")*chramp("ramp", v@uv.x);
источник

SD

Shark Dark in HoudiniForGames Chat
не работает
источник